| 일 | 월 | 화 | 수 | 목 | 금 | 토 |
|---|---|---|---|---|---|---|
| 1 | 2 | 3 | 4 | 5 | 6 | |
| 7 | 8 | 9 | 10 | 11 | 12 | 13 |
| 14 | 15 | 16 | 17 | 18 | 19 | 20 |
| 21 | 22 | 23 | 24 | 25 | 26 | 27 |
| 28 | 29 | 30 | 31 |
- 주식 청약
- Oracle
- 오라클
- 맥
- MYSQL
- java
- css
- Stock
- linux
- SQL
- Eclipse
- 자바스크립트
- 제이쿼리
- 주식 청약 일정
- jquery
- 리눅스
- 주식
- 공모주 청약
- php
- 공모주 청약 일정
- 7월 공모주 청약 일정
- IPO
- html
- 6월 공모주 청약 일정
- codeigniter
- JavaScript
- 자바
- Stock ipo
- 공모주
- 코드이그나이터
- Today
- Total
개발자의 끄적끄적
[sql] 계층형 트리구조 쿼리 [펌] 본문
[sql] 계층형 트리구조 쿼리 [펌]
MS-SQL 2005 부터 추가된 재귀쿼리를 설명 하고자 한다.
트리구조 쿼리에 사용하면 유용할 거 같아서 포스팅을 하게 되었다.
with xxx(col 1,col 2...col n)
as (
table
union
table
)
select * from xxx order by order column
오라클 재귀쿼리 호출했던 같은 구조의 테이블로 샘플을 짜보겠다.
2014/08/12 - [DB/Oracle] - 오라클 계층형 트리구조 쿼리 (재귀호출) - START WITH .. CONNECT BY PRIOR
1. 테이블 생성
create table tree_table( id int not null, parent_id int not null, name nvarchar(30) not null );
2. 트리쿼리 출력을 위한 임의의 데이터 생성
-- 1depth insert into tree_table(id,parent_id,name) values(1,0,'1depth 1'); insert into tree_table(id,parent_id,name) values(2,0,'1depth 2'); insert into tree_table(id,parent_id,name) values(3,0,'1depth 3'); -- 2depth 1 insert into tree_table(id,parent_id,name) values(4,1,'2depth 1-1'); insert into tree_table(id,parent_id,name) values(5,1,'2depth 1-2'); insert into tree_table(id,parent_id,name) values(6,1,'2depth 1-3'); -- 2depth 2 insert into tree_table(id,parent_id,name) values(7,2,'2depth 2-1'); insert into tree_table(id,parent_id,name) values(8,2,'2depth 2-2'); insert into tree_table(id,parent_id,name) values(9,2,'2depth 2-3'); -- 3depth 1 insert into tree_table(id,parent_id,name) values(10,4,'3depth 1-1'); insert into tree_table(id,parent_id,name) values(11,4,'3depth 1-2'); insert into tree_table(id,parent_id,name) values(12,4,'3depth 1-3');
3. 재귀쿼리로 트리목록 출력
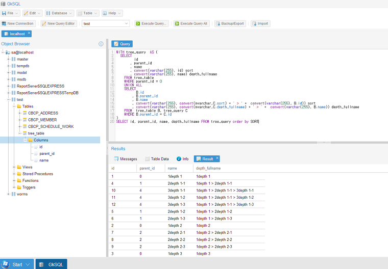
WITH tree_query AS ( SELECT id , parent_id , name , convert(varchar(255), id) sort , convert(varchar(255), name) depth_fullname FROM tree_table WHERE parent_id = 0 UNION ALL SELECT B.id , B.parent_id , B.name , convert(varchar(255), convert(nvarchar,C.sort) + ' > ' + convert(varchar(255), B.id)) sort , convert(varchar(255), convert(nvarchar,C.depth_fullname) + ' > ' + convert(varchar(255), B.name)) depth_fullname FROM tree_table B, tree_query C WHERE B.parent_id = C.id ) SELECT id, parent_id, name, depth_fullname FROM tree_query order by SORT
위의 재귀쿼리 실행결과를 확인해 보도록 하자

위와같이 트리구조로 출력되는것을 확인하였다.
구조로 따지자면,
1depth 1
|
-------- 2depth 1-1
| |
| ---- 3depth 1-1
| |
| ---- 3depth 1-2
| |
| ---- 3depth 1-3
-------- 2depth 1-2
|
-------- 2depth 1-3
|
1depth 2
|
-------- 2depth 2-1
|
-------- 2depth 2-2
|
-------- 2depth 2-2
|
1depth 3
와같은 구조로 출력되었다.
정렬이 중요한대 위의 정렬은 데이터가 많지 않아 잘 나오는거같다.
만약 재귀쿼리가 정상적으로 출력이 되지 않으면 sort에 대한 부분은 고민하고 수정해보도록 하자.
출처: https://roqkffhwk.tistory.com/140 [야근싫어하는 개발자]
'개발 > sql' 카테고리의 다른 글
| [mysql] insert id 가져오기 (0) | 2020.06.16 |
|---|---|
| [oracle/mysql] 이전글, 다음글 쿼리 (0) | 2020.06.05 |
| [MySQL] GROUP BY , HAVING [펌] (0) | 2020.06.04 |
| [mysql] GROUP BY와 HAVING [펌] (0) | 2020.06.03 |
| [mysql] ifnull 사용법 (0) | 2020.06.03 |